crifan 13年前 (2013-11-21) 3915浏览
关于antlr编译出现:
“The following token definitions can never be matched because prior tokens match the same input”
的错误时,其原因都是:
之前某...
crifan 13年前 (2013-11-21) 4302浏览
【背景】
之前用过很多次的antlr的IDE:antlrworks
期间,遇到很多需要总结的bug,经验等内容,
现在整理如下。
antlrworksbug总结
有时候存在语法错误的时候,仍然可以编译成功
比如:
我在某...
crifan 13年前 (2013-11-21) 5252浏览
【背景】
折腾antlr期间,注意到:
很多.g语法文件,顶部有部分内容是:
@lexer::header {
xxx
}
或:
@parser::header {
xxx
}
或:
header {
xxx
}
现在,基本明...
crifan 13年前 (2013-11-21) 4126浏览
1.看到:
antlr.preprocessor.Tool
antlr.preprocessor.PreprocessorTokenTypes
程序包 antlr.preprocessor
antlr.preprocessor Class Prepr...
crifan 13年前 (2013-10-31) 3576浏览
【问题】
antlr中写语法,后来遇到个问题:
下面的写法,竟然出现多种匹配的问题: 但是很奇怪:
之前遇到这种多重匹配的话,相对来说,都是可以看到
Syntax Diagram中,也只是,对于当前的rule(或token),
此处,就应该是dir...
crifan 13年前 (2013-10-29) 4047浏览
【背景】
如下antlr语法:
fragment
LETTER : 'a'..'z' | 'A'..'Z'; STR_LAN : '"|' LETTER LETTER '|"'; //fragment
STRING
...
crifan 13年前 (2013-10-23) 5822浏览
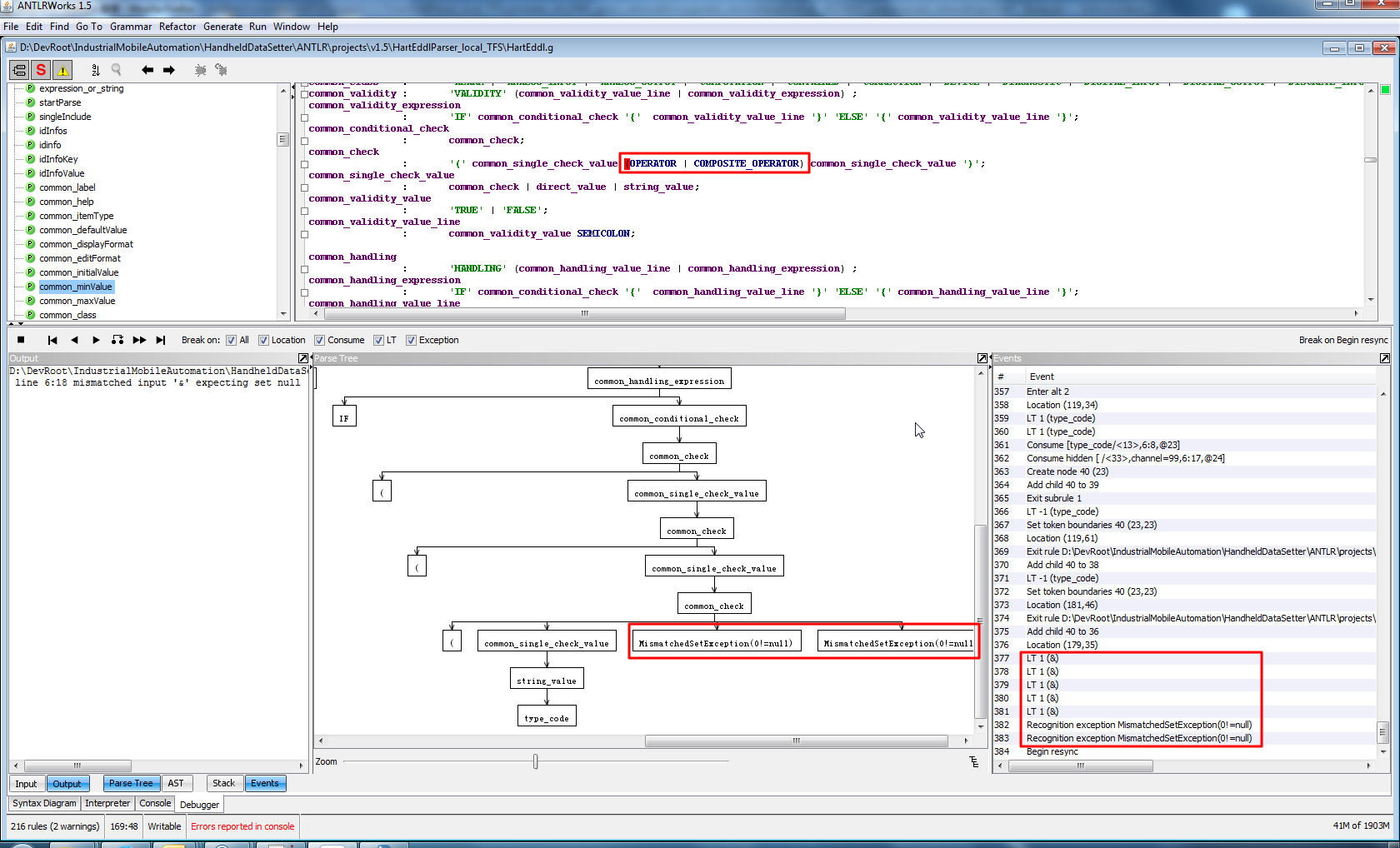
【问题】
用antlr语法去匹配eddl中的VARIABLE中的HANDLING中的值,是个IF表达式。
其中,相关的antlr的语法为:
//LEFT : '(' | '[' | '{' ;
//LEFT : '(' | '[' ;
//LEF...
crifan 13年前 (2013-10-23) 3796浏览
某次,在使用antlr的antlrworks时,去调试加载文件,打开文件选择框,双击了其中的文件名排序的部分,结果挂掉了。
无任何征兆,直接退出了。
后来在antlrworks:
antlrworks-1.5rc2.jar
所在目录有个崩溃时的log...
crifan 13年前 (2013-10-18) 3840浏览
【背景】
拿到一个新的(hart的)dd(eddl)文件,现在其中有些element(元素)不支持,所以需要手动处理一下。
但是需要先去用之前的antlr的preprocess.g去预处理一下,处理其中的include文件,宏定义等内容。
【折腾过程...
crifan 13年前 (2013-10-18) 4676浏览
【背景】
折腾:
【记录】用antlr的preprocess去预处理一个新的eddl文件去除eddl中不支持的元素对应的文件内容
期间,已经添加了,当出错就退出:
【已解决】在用antlr预处理一个新的hart的eddl文件时希望第一次出错就退出
但...