【已解决】把Flask中的app的logger改造成单例以避免循环引用和多次初始化Flask的实例
crifan 8年前 (2018-08-29) 3941浏览
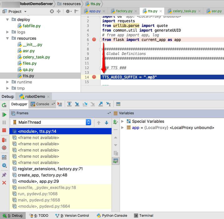
折腾: 【未解决】Flask部署到线上生产环境后多实例多线程中无法共享全局变量 期间,对于此处,之前在把Flask改为工厂模式去初始化的时候, 别的模块想要调用flask的app,其中主要考虑就是:想要用到app.logger 导致别的模块依赖app...
crifan 8年前 (2018-08-29) 3941浏览
折腾: 【未解决】Flask部署到线上生产环境后多实例多线程中无法共享全局变量 期间,对于此处,之前在把Flask改为工厂模式去初始化的时候, 别的模块想要调用flask的app,其中主要考虑就是:想要用到app.logger 导致别的模块依赖app...
crifan 8年前 (2018-08-28) 3389浏览
折腾: 【已解决】Flask中ms的tts返回401感觉是获取token错误导致无法生成语音文件 虽然已经解决了Azure的获取token的问题了,但是此处又发现其他的问题: Mac本地调试单个Flask的实例的时候,对于单个文件中,不同函数中共享全...
crifan 8年前 (2018-08-28) 3992浏览
折腾: 【未解决】在线环境中用gunicorn部署的产品demo无法正常初始化运行 期间,基本上能运行产品demo的Flask的app了。 但是发现之前正常工作的ms的tts,获取token,从文字生成语音文件 现在返回401,无法正常工作了。 lo...
crifan 8年前 (2018-08-28) 5667浏览
折腾: 【未解决】在线环境中用gunicorn部署的产品demo无法正常初始化运行 期间,发现Flask的app还是无法正常运行,无法响应前端页面的请求,然后去看看log,发现了问题: /Users/crifan/dev/xxx/logs/gunic...
crifan 8年前 (2018-08-28) 17068浏览
折腾: 【未解决】在线环境中用gunicorn部署的产品demo无法正常初始化运行 期间,线上部署Flask的app,用supervisor和gunicorn去运行,结果始终在初始化,感觉就像: 无限循环 死循环 循环初始化 然后突然看到: /Use...
crifan 8年前 (2018-08-28) 3403浏览
折腾: 【记录】把合并了基于搜索的兜底对话的产品demo部署到在线环境中 期间,已经把合并后的,带兜底对话的产品demo,部署到在线环境中了,然后去运行,结果好像运行不起来。 去看log: [root@xxx-general-01 logs]# ta...
crifan 8年前 (2018-08-24) 2048浏览
折腾: 【未解决】用蓝图和工厂模式去优化现有Flask项目代码结构 期间,对于Flask的app的工厂模式的create_app,去初始化时,已经解决了Celery的工厂模式问题: 【已解决】Flask中如何用工厂模式初始化Celery 但是想要完整...
crifan 8年前 (2018-08-24) 2059浏览
折腾: 【未解决】用蓝图和工厂模式去优化现有Flask项目代码结构 期间,虽然用flask中的g,加上 with app.app_context(),解决了全局变量和循环引入的问题,但是本身Flask的app,被运行了两次: 这会导致内部逻辑有...
crifan 8年前 (2018-08-23) 2179浏览
折腾: 【未解决】Flask中循环导入app和create_app的问题:ImportError: cannot import name ‘create_app’ 期间,为了解决Flask中app,create_app中循环导...
crifan 8年前 (2018-08-23) 2353浏览
折腾: 【未解决】用蓝图和工厂模式去优化现有Flask项目代码结构 期间,Flask中改造为create_app的工厂模式后,结果遇到了循环导入的问题: File "/Users/crifan/dev/dev_root/company/...