最新消息:20210816 当前crifan.com域名已被污染,为防止失联,请关注(页面右下角的)公众号

【记录】在Eclipse 4.3.1 Kepler中安装最新版的ADT 22.3.0

Android crifan 3911浏览

【背景】

折腾:

【记录】安装最新版本的Eclipse 4.3.1然后再安装最新的ADT 22.3.0

期间,需要在刚装好的Eclipse 4.3.1 Kepler中安装最新版本的ADT 22.3.0。

【折腾过程】

1.先去官网:

http://developer.android.com/tools/sdk/eclipse-adt.html

下载最新的:

http://developer.android.com/sdk/installing/installing-adt.html

->

ADT-22.3.0.zip

下载到13.8M的ADT-22.3.0.zip

2.参考官网教程:

http://developer.android.com/sdk/installing/installing-adt.html

去Eclipse中安装:

eclipse kepler help install new software

3.Add

add to choose downloaded adt zip

add archieve choose adt zip file open

4.输入对应的名字,OK:

input name for adt 22.3.0 then ok

5.选上对应的所有的内容:

added adt zip choose all developer tools and ndk plugins

6.然后就可以去安装了:

install detail for adt choose next

accept the terms of license for adt

now show installing software adt

7.期间偶尔会提示安全警告,当然选确定:

some will show security warning for unsigned content

8.安装完毕需要重启Eclipse:

after install adt software updates need restart eclipse

9.重启后,结果提示:

Android SDK
This version of ADT requires Android SDK Tools revision 22.2.1 or above.
Current resision is 22.0.1
Please update your SDK tools to the latest version.

android sdk of adt requires android sdk tools revision 22.2.1 or above

starting android sdk manager

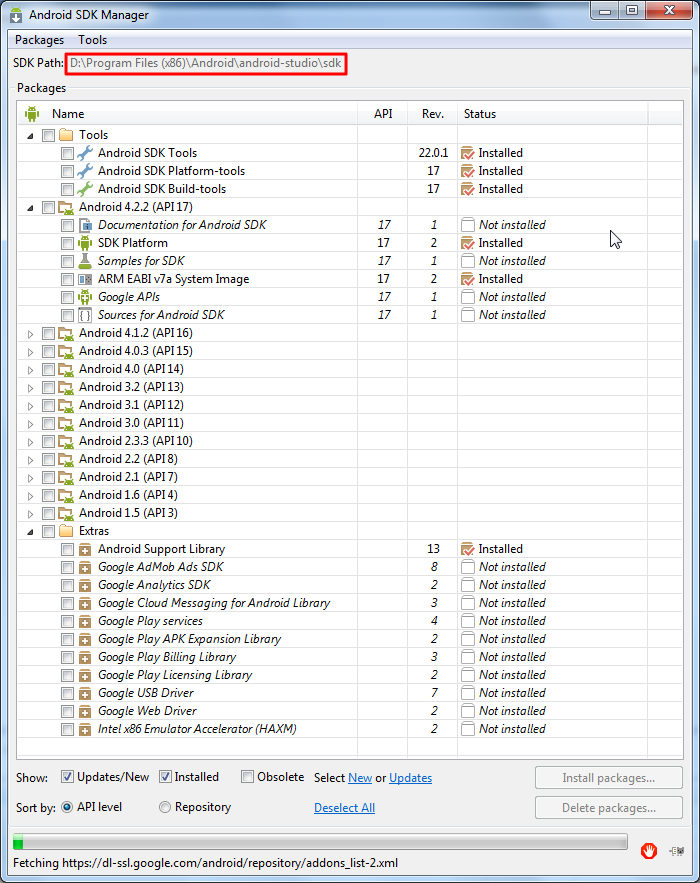
9.所以就再去升级Android SDK:

结果却发现,此处的SDK的路径,却是之前安装的那个Android Studio的路径:

D:\Program Files (x86)\Android\android-studio\sdk

如图:

sdk path is android studio sdk

而另外去试了试:

正常打开的,之前已经安装的另外一个ADT中的SDK Manager,其显示的路径是自己的:

D:\DevRoot\android\adt-bundle-windows\sdk

如图:

another adt sdk path is adt-bundle-windows sdk

 

【总结】

不管了。

暂时就这样。

接下来,看看自己的项目,能否导入,能否正常工作。。。

转载请注明:在路上 » 【记录】在Eclipse 4.3.1 Kepler中安装最新版的ADT 22.3.0

84 queries in 0.489 seconds, using 19.41MB memory