之前知道,windows版本的OBS Studio
现在想要去找找,是否有:
OBS Studio mac版
OBS Studio mac(直播录制软件)|OBS Studio mac下载 V0.16.2 Mac版 – 9553下载
Open Broadcaster Software | Download
下载下来76MB的
obs-0.16.2-installer.dmg
去安装



然后去试试直播
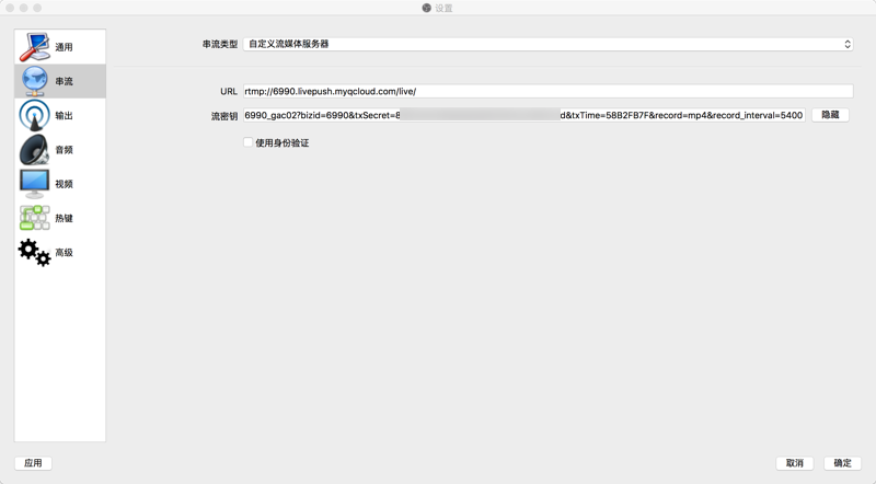
先去设置:
rtmp://6990.livepush.myqcloud.com/live/
6990_gac02?bizid=6990&txSecret=c0517554d867ae4da4f23cf4f5524d4f&txTime=58B1A9FF&record=mp4&record_interval=5400

点击 开始串流
就是开始直播了

没有显示视频,所以需要去设置一下:
【已解决】如何给OBS Studio中直播中添加笔记本的摄像头的视频画面
去拖动视频窗口,放大到整个直播窗口

-》刚才不行,再去重新生成一个:
rtmp://6990.livepush.myqcloud.com/live/
6990_gac02?bizid=6990&txSecret=869c28c0f9a6a6e8d8229534a4903e7d&txTime=58B2FB7F&record=mp4&record_interval=5400


点击 开始串流,就可以开始直播了:


然后移动端去看直播:


【后记2】
Win中 截图




转载请注明:在路上 » 【记录】OBS Studio Mac版下载和试用