之前巧了,遇到有腾讯云和阿里云的香港服务器,先去ping测试看看。
腾讯云的香港服务器
<code>➜ ~ ping x.x.59.15 PING x.x.59.15 (x.x.59.15): 56 data bytes 64 bytes from x.x.59.15: icmp_seq=0 ttl=49 time=47.140 ms 64 bytes from x.x.59.15: icmp_seq=1 ttl=49 time=43.106 ms 64 bytes from x.x.59.15: icmp_seq=2 ttl=49 time=41.100 ms 64 bytes from x.x.59.15: icmp_seq=3 ttl=49 time=42.406 ms 64 bytes from x.x.59.15: icmp_seq=4 ttl=49 time=43.112 ms 64 bytes from x.x.59.15: icmp_seq=5 ttl=49 time=42.321 ms </code>
阿里云的香港服务器
<code>➜ ~ ping www.xx.com PING www.xx.com (x.x.x.220): 56 data bytes 64 bytes from x.x.x.220: icmp_seq=0 ttl=49 time=52.357 ms 64 bytes from x.x.x.220: icmp_seq=1 ttl=49 time=44.182 ms 64 bytes from x.x.x.220: icmp_seq=2 ttl=49 time=44.611 ms 64 bytes from x.x.x.220: icmp_seq=3 ttl=49 time=44.146 ms 64 bytes from x.x.x.220: icmp_seq=4 ttl=49 time=42.752 ms ➜ ~ ping x.x.x.220 PING x.x.x.220 (x.x.x.220): 56 data bytes 64 bytes from x.x.x.220: icmp_seq=0 ttl=49 time=44.960 ms 64 bytes from x.x.x.220: icmp_seq=1 ttl=49 time=62.047 ms 64 bytes from x.x.x.220: icmp_seq=2 ttl=49 time=42.900 ms 64 bytes from x.x.x.220: icmp_seq=3 ttl=49 time=49.433 ms 64 bytes from x.x.x.220: icmp_seq=4 ttl=49 time=44.409 ms 64 bytes from x.x.x.220: icmp_seq=5 ttl=49 time=44.039 ms </code>
-》
结论:
看起来,此处江苏电信

<code>x.x..22.61 苏州电信 </code>
连接到 不论是 腾讯云 或 阿里云的速度 都还是很快的。
但是也遇到了网友反馈的:
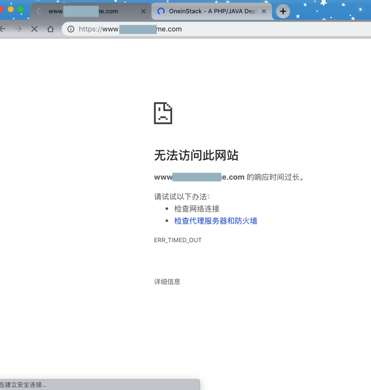
如果加了https,经常超时打不开

但是直接IP访问,速度很快:

https地址,偶尔能打开,但是速度很慢:

【20181224】
测速:
<code>➜ zz git:(master) ✗ ping www.yy.com PING www.yy.com (x.x.x.220): 56 data bytes 64 bytes from x.x.x.220: icmp_seq=0 ttl=50 time=40.752 ms 64 bytes from x.x.x.220: icmp_seq=1 ttl=50 time=50.561 ms 64 bytes from x.x.x.220: icmp_seq=2 ttl=50 time=39.072 ms ^C --- www.yy.com ping statistics --- 3 packets transmitted, 3 packets received, 0.0% packet loss round-trip min/avg/max/stddev = 39.072/43.462/50.561/5.067 ms ➜ zz git:(master) ✗ ➜ zz git:(master) ✗ ping x.x.x.15 PING x.x.x.15 (x.x.x.15): 56 data bytes 64 bytes from x.x.x.15: icmp_seq=0 ttl=48 time=41.187 ms 64 bytes from x.x.x.15: icmp_seq=1 ttl=48 time=40.882 ms 64 bytes from x.x.x.15: icmp_seq=2 ttl=48 time=39.561 ms 64 bytes from x.x.x.15: icmp_seq=3 ttl=48 time=37.777 ms 64 bytes from x.x.x.15: icmp_seq=4 ttl=48 time=37.671 ms 64 bytes from x.x.x.15: icmp_seq=5 ttl=48 time=40.838 ms 64 bytes from x.x.x.15: icmp_seq=6 ttl=48 time=37.675 ms 64 bytes from x.x.x.15: icmp_seq=7 ttl=48 time=89.893 ms 64 bytes from x.x.x.15: icmp_seq=8 ttl=48 time=62.929 ms 64 bytes from x.x.x.15: icmp_seq=9 ttl=48 time=45.345 ms ^C --- x.x.x.15 ping statistics --- 10 packets transmitted, 10 packets received, 0.0% packet loss round-trip min/avg/max/stddev = 37.671/47.376/89.893/15.870 ms </code>
-》说明腾讯云和阿里云的平均ping值都:
很稳定
都在40ms前后
【20190215】
再去测试自己crifan.com所在的腾讯云香港服务器看看速度:
<code>➜ local export ping www.crifan.com PING www.crifan.com (150.109.113.228): 56 data bytes 64 bytes from 150.109.113.228: icmp_seq=0 ttl=47 time=43.159 ms Request timeout for icmp_seq 1 64 bytes from 150.109.113.228: icmp_seq=2 ttl=47 time=64.296 ms 64 bytes from 150.109.113.228: icmp_seq=3 ttl=47 time=43.718 ms 64 bytes from 150.109.113.228: icmp_seq=4 ttl=47 time=42.579 ms 64 bytes from 150.109.113.228: icmp_seq=5 ttl=47 time=42.351 ms 64 bytes from 150.109.113.228: icmp_seq=6 ttl=47 time=42.026 ms 64 bytes from 150.109.113.228: icmp_seq=7 ttl=47 time=44.144 ms ^C --- www.crifan.com ping statistics --- 8 packets transmitted, 7 packets received, 12.5% packet loss round-trip min/avg/max/stddev = 42.026/46.039/64.296/7.486 ms ➜ local export ➜ local export ping www.crifan.com PING www.crifan.com (150.109.113.228): 56 data bytes 64 bytes from 150.109.113.228: icmp_seq=0 ttl=47 time=43.037 ms 64 bytes from 150.109.113.228: icmp_seq=1 ttl=47 time=41.717 ms 64 bytes from 150.109.113.228: icmp_seq=2 ttl=47 time=45.059 ms 64 bytes from 150.109.113.228: icmp_seq=3 ttl=47 time=42.319 ms ^C --- www.crifan.com ping statistics --- 4 packets transmitted, 4 packets received, 0.0% packet loss round-trip min/avg/max/stddev = 41.717/43.033/45.059/1.260 ms </code>
偶尔会丢失,一般都是稳定再40ms前后的,总体还行。
转载请注明:在路上 » 【调研】腾讯云和阿里云的香港服务器测速