最新消息:20210816 当前crifan.com域名已被污染,为防止失联,请关注(页面右下角的)公众号

【已解决】antlr调试语法代码时出错:mismatched character ‘5’ expecting ‘I’,no viable alternative at input ‘7’

ANTLR crifan 4613浏览

【问题】

antlrworks中调试antlr的语法,相关代码为:

ID  :	('a'..'z'|'A'..'Z'|'_') ('a'..'z'|'A'..'Z'|'0'..'9'|'_')*;

fragment
DIGIT
	:	'0'..'9';
    
fragment
HEX_DIGIT 	: ('a'..'f'|'A'..'F' | DIGIT) ;
//fragment
HEX_VALUE	:	'0x' HEX_DIGIT+;

//fragment
DECIMAL_VALUE	: 	DIGIT+;

direct_value 	:	(DECIMAL_VALUE | HEX_VALUE);

enumarated_desc_help_call
	:	ID '(' direct_value ')'; // call some variable

去匹配内容:

57, units_code(57)

 

结果出错:

hartEddlTestFile_pos.ddl line 166:25 mismatched character ‘5’ expecting ‘I’

hartEddlTestFile_pos.ddl line 166:26 no viable alternative at input ‘7’

mismatched character 5 expecting I

 

【解决过程】

1.折腾了一个下午,最后终于搞懂原因了:

原先是,此语法.g文件的最开始部分,有lexer部分的代码:

fragment	
DATA_ITEM_SPECIAL_MASKS
	: ID '<' HEX_VALUE '>' ','?;
fragment
DATA_ITEM_SPECIAL_QUALIFIER
	: ID '(' 'INFOR'|'INDEX'|'INFOR,INDEX' ')' ','?;
DATA_ITEM_SPECIAL
	:	DATA_ITEM_SPECIAL_MASKS | DATA_ITEM_SPECIAL_QUALIFIER;

其可以匹配到对应的

ID ‘(‘

的内容,所以对于输入内容:

57, units_code(57)

就被匹配到:

units_code(

部分的内容,并且由于是lexer部分的定义的token:DATA_ITEM_SPECIAL

后续又没有被用到,所以此部分的内容,就被匹配到后,就丢掉了。

导致我后面用正确的语法:

enumarated_desc_help_call
	:	ID '(' direct_value ')';

去匹配

57, units_code(57)

时,结果会去调用:

DATA_ITEM_SPECIAL_QUALIFIER

即:

ID ‘(‘ ‘INFOR’|’INDEX’|’INFOR,INDEX’ ‘)’ ‘,’?;

所以才发现,'(‘后面是希望是大写字母’I’,但是结果却是57中的’5’

而对于此5,无法匹配后,结果继续去匹配后面的7,所以此时,内容就变成了:

57, 7)

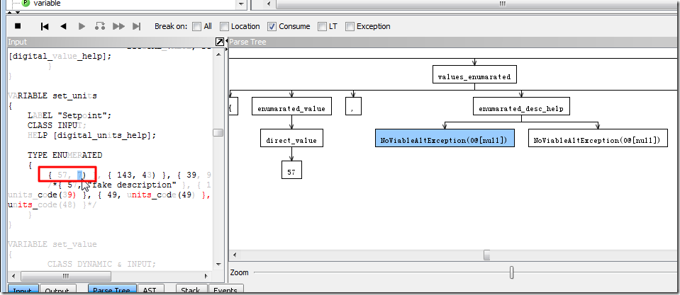
从图上可以看到这点:

some value has been matched and discarded

所以,解决办法也很简单,就是把没用的那段Lexer代码:

fragment	
DATA_ITEM_SPECIAL_MASKS
	: ID '<' HEX_VALUE '>' ','?;
fragment
DATA_ITEM_SPECIAL_QUALIFIER
	: ID '(' 'INFOR'|'INDEX'|'INFOR,INDEX' ')' ','?;
DATA_ITEM_SPECIAL
	:	DATA_ITEM_SPECIAL_MASKS | DATA_ITEM_SPECIAL_QUALIFIER;

都去掉,就可以了。

 

【总结】

如果antlr中,

在你确保自己的语法写的没有任何错误的前提下,

以后再出现莫名其妙的mismatched character的错误的时候,

就可以回去查看一下,是不是你的语法中,

有相关的lexer的token,其中匹配到了此对应的内容,

但是该token很可能没有被后面的,parser中的rule去调用,所以内容就丢掉了

所以,才出现此类错误。

 

重要心得:

在你的antlr语法中,千万不要随便乱加一些lexer的token,即大写字母开头的那些变量;

否则,会导致你的后续的语法,出现很多其他你所意想不到的问题。

转载请注明:在路上 » 【已解决】antlr调试语法代码时出错:mismatched character ‘5’ expecting ‘I’,no viable alternative at input ‘7’

83 queries in 0.327 seconds, using 19.42MB memory