最新消息:20210816 当前crifan.com域名已被污染,为防止失联,请关注(页面右下角的)公众号

【已解决】antlr解析出错:MismatchedSetException(0!=null)

ANTLR crifan 2695浏览

【问题】

在antlrworks中,antlr v3的语法,用如下代码:

grammar DDParserDemo;

options {
	output = AST;
	ASTLabelType = CommonTree; // type of $stat.tree ref etc...
}

//NEWLINE :   '\r'? '\n' ;
//NEWLINE :   '\r' '\n' ;
fragment 
NEWLINE :   '\r'? '\n' ;

/* 
fragment
FLOAT
    :   ('0'..'9')+ '.' ('0'..'9')* EXPONENT?
    |   '.' ('0'..'9')+ EXPONENT?
    |   ('0'..'9')+ EXPONENT
    ;
*/

COMMENT
    :   '//' ~('\n'|'\r')* '\r'? '\n' {$channel=HIDDEN;}
    |   '/*' ( options {greedy=false;} : . )* '*/' {$channel=HIDDEN;}
    ;

//fragment WS  :   ( ' ' | '\t' | '\r' | '\n') {skip();};
//fragment WS  :   ( ' ' | '\t' | '\r' | '\n') {$channel=HIDDEN;};
WS  :   ( ' ' | '\t' | '\r' | '\n') {$channel=HIDDEN;};

/*
STRING
    :  '"' ( ESC_SEQ | ~('\\'|'"') )* '"'
    ;
*/

CHAR:  '\'' ( ESC_SEQ | ~('\''|'\\') ) '\''
    ;

fragment
EXPONENT : ('e'|'E') ('+'|'-')? ('0'..'9')+ ;


ESC_SEQ
    :   '\\' ('b'|'t'|'n'|'f'|'r'|'\"'|'\''|'\\')
    |   UNICODE_ESC
    |   OCTAL_ESC
    ;

fragment
OCTAL_ESC
    :   '\\' ('0'..'3') ('0'..'7') ('0'..'7')
    |   '\\' ('0'..'7') ('0'..'7')
    |   '\\' ('0'..'7')
    ;

fragment
UNICODE_ESC
    :   '\\' 'u' HEX_DIGIT HEX_DIGIT HEX_DIGIT HEX_DIGIT
    ;

//fragment
DIGIT
	:	'0'..'9';

DECIMAL_VALUE	:	DIGIT+;

HEX_DIGIT : ('a'..'f'|'A'..'F' | DIGIT) ;

HEX_VALUE
	:	'0x' HEX_DIGIT+;

BLANKS	:	(' '|'\t')+;
//BLANKS	:	(' '|'\t')+ {skip();};
//BLANKS	:	' '+ {$channel=HIDDEN;};



//fragment
ID  :	('a'..'z'|'A'..'Z'|'_') ('a'..'z'|'A'..'Z'|'0'..'9'|'_')*
    ;


//ID_START 	:	'a'..'z'|'A'..'Z'|'_';
//WHOLE_ID	:	(ID_START) (ID_START | DIGIT)*;

//ID_MIDDLE_END	:	ID_START | DIGIT;
//ID_MIDDLE_END	:	HEX_DIGIT | '_';
//singleInclude	:	'#include' BLANKS '"' ID_START ID_MIDDLE_END* '.h' '"';
//singleInclude	:	'#include' BLANKS '"' ID_START (ID_START | DIGIT)* '.h' '"';
//singleInclude	:	'#include' BLANKS '"' ID_START (ID_START | DIGIT)+ '.h' '"';
//singleInclude	:	'#include' BLANKS '"' ID_START '.h' '"';
//singleInclude	:	'#include' BLANKS '"' WHOLE_ID '.h' '"';
singleInclude	:	'#include' BLANKS '"' ID '.h' '"';


//include		:	singleInclude WS*   -> singleInclude;
include		:	singleInclude WS*;

//startParse	:	include* identification+;
//startParse	:	include+ identification+;
//startParse	:	identification+;
//startParse	:	manufacture deviceType deviceRevison ddRevision;
startParse	:	include+ manufacture deviceType deviceRevison ddRevision;
//manufacture	:	'MANUFACTURER'^ BLANKS (DECIMAL_VALUE | HEX_VALUE) (','?)! WS*;
//manufacture	:	'MANUFACTURER'^ 	(BLANK+! (DECIMAL_VALUE | HEX_VALUE) (','?)! WS*;
//manufacture	:	'MANUFACTURER'^ BLANKS (DECIMAL_VALUE | HEX_VALUE) ','? WS*;
manufacture	:	'MANUFACTURER'^ 	BLANKS (DECIMAL_VALUE | HEX_VALUE) (','?)! WS*;
deviceType	:	'DEVICE_TYPE'^ 		BLANKS (DECIMAL_VALUE | HEX_VALUE) (','?)! WS*;
deviceRevison	:	'DEVICE_REVISION'^ 	BLANKS (DECIMAL_VALUE | HEX_VALUE) (','?)! WS*;
//deviceRevison	:	'DEVICE_REVISION'^ 	BLANKS (DIGIT+ | HEX_VALUE) (','?)! WS*;
ddRevision	:	'DD_REVISION'^ 		BLANKS (DECIMAL_VALUE | HEX_VALUE) (','?)! WS*;

去解析:

/*
**********************************************************************
** Includes
**********************************************************************
*/

#include "std_defs.h"
#include "com_tbls.h"
#include "rev_defs.h"
#include "fbk_hm.h"
#include "fdiag_FBK2_Start.h"
#include "blk_err.h"

/*
**********************************************************************
********** DEVICE SECTION ********************************************
**********************************************************************
*/

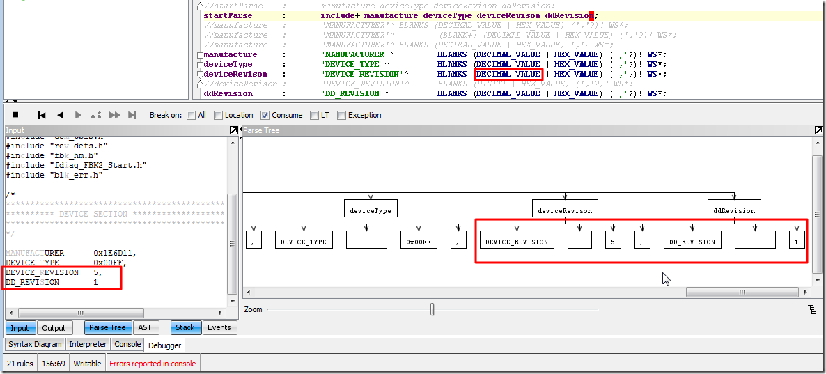
MANUFACTURER      0x1E6D11,
DEVICE_TYPE       0x00FF,
DEVICE_REVISION   5,
DD_REVISION       1

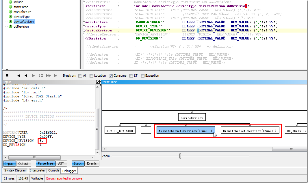
出错:

parse value error MismatchedSetException(0!=null)

其中错的是,用:

deviceRevison	:	'DEVICE_REVISION'^ 	BLANKS (DECIMAL_VALUE | HEX_VALUE) (','?)! WS*;

解析对应的

DEVICE_REVISION   5,

中的5,竟然无法匹配。

 

【解决过程】

1.后来试了试,改为:

deviceRevison	:	'DEVICE_REVISION'^ 	BLANKS (DIGIT+ | HEX_VALUE) (','?)! WS*;

是可以工作的。

2.后来是,把对应的fragment加上:

fragment
DIGIT
	:	'0'..'9';

就可以了:

use decimal value to parse values ok

 

【总结】

此处,如果使用单独的定义:

DIGIT
	:	'0'..'9';

DECIMAL_VALUE	:	DIGIT+;

deviceRevison	:	'DEVICE_REVISION'^ 	BLANKS (DECIMAL_VALUE | HEX_VALUE) (','?)! WS*;

是无法正常匹配:

DEVICE_REVISION   5,

中的数字5的。

但是添加了fragment后,变为:

fragment
DIGIT
	:	'0'..'9';

DECIMAL_VALUE	:	DIGIT+;

deviceRevison	:	'DEVICE_REVISION'^ 	BLANKS (DECIMAL_VALUE | HEX_VALUE) (','?)! WS*;

就可以了。

根本原因在于:

加了fragment后,就类似于DIGIT,就类似于inline了,就会自动被替换为:

deviceRevison	:	'DEVICE_REVISION'^ 	BLANKS (DIGIT+ | HEX_VALUE) (','?)! WS*;

了,就可以解析了。

 

但是目前,不是十分清楚的是:

对于一个简单的token的定义,何时,才需要加上那个fragment,何时不需要。

有待后续有机会弄清楚。

转载请注明:在路上 » 【已解决】antlr解析出错:MismatchedSetException(0!=null)

83 queries in 0.142 seconds, using 19.44MB memory