最新消息:20210816 当前crifan.com域名已被污染,为防止失联,请关注(页面右下角的)公众号

【已解决】error syntax error: antlr: MissingTokenException(inserted [@-1,0:0='<missing EOF>’,<-1>,12:4] at ;)

ANTLR crifan 5288浏览

【问题】

写了个antlr v3的语法:

grammar DDParserDemo;

options {
	output = AST;
	ASTLabelType = CommonTree; // type of $stat.tree ref etc...
}

ID  :	('a'..'z'|'A'..'Z'|'_') ('a'..'z'|'A'..'Z'|'0'..'9'|'_')*
    ;

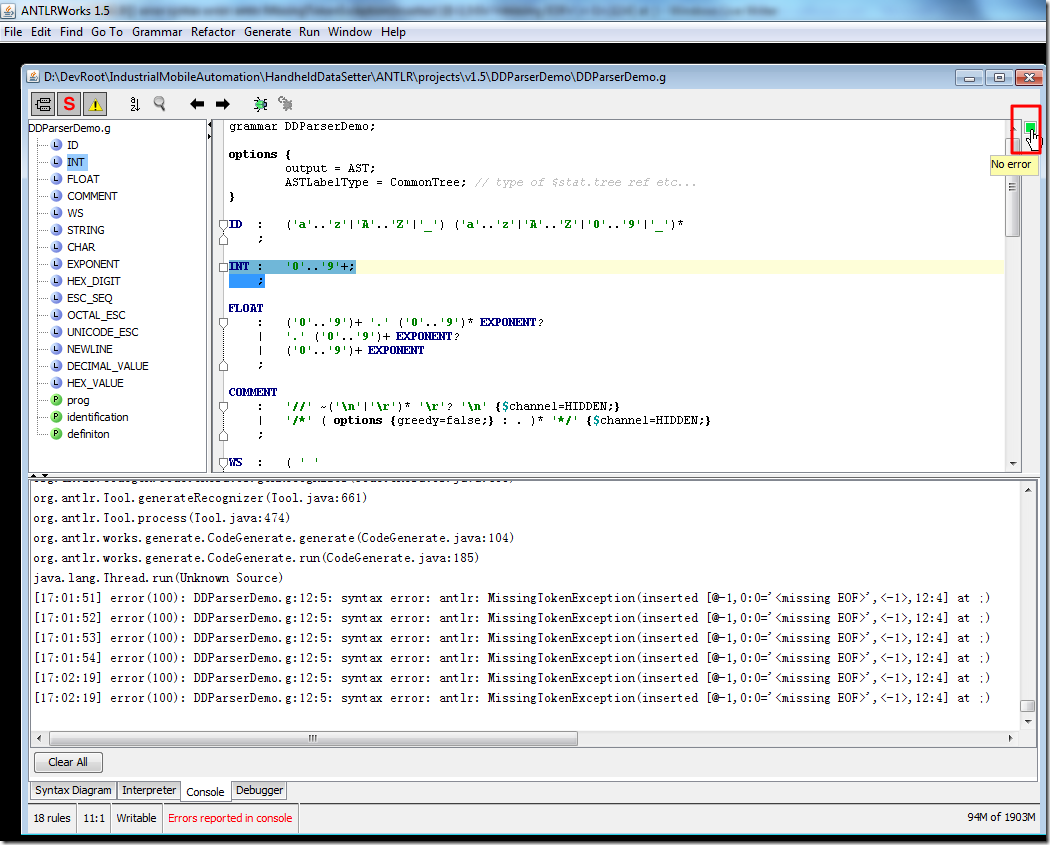
INT :	'0'..'9'+;
    ;

FLOAT
    :   ('0'..'9')+ '.' ('0'..'9')* EXPONENT?
    |   '.' ('0'..'9')+ EXPONENT?
    |   ('0'..'9')+ EXPONENT
    ;

COMMENT
    :   '//' ~('\n'|'\r')* '\r'? '\n' {$channel=HIDDEN;}
    |   '/*' ( options {greedy=false;} : . )* '*/' {$channel=HIDDEN;}
    ;

WS  :   ( ' '
        | '\t'
        | '\r'
        | '\n'
        ) {$channel=HIDDEN;}
    ;

STRING
    :  '"' ( ESC_SEQ | ~('\\'|'"') )* '"'
    ;

CHAR:  '\'' ( ESC_SEQ | ~('\''|'\\') ) '\''
    ;

fragment
EXPONENT : ('e'|'E') ('+'|'-')? ('0'..'9')+ ;

fragment
HEX_DIGIT : ('0'..'9'|'a'..'f'|'A'..'F') ;

fragment
ESC_SEQ
    :   '\\' ('b'|'t'|'n'|'f'|'r'|'\"'|'\''|'\\')
    |   UNICODE_ESC
    |   OCTAL_ESC
    ;

fragment
OCTAL_ESC
    :   '\\' ('0'..'3') ('0'..'7') ('0'..'7')
    |   '\\' ('0'..'7') ('0'..'7')
    |   '\\' ('0'..'7')
    ;

fragment
UNICODE_ESC
    :   '\\' 'u' HEX_DIGIT HEX_DIGIT HEX_DIGIT HEX_DIGIT
    ;

NEWLINE	:	'\r'? '\n' ;


DECIMAL_VALUE
	:	(INT)+;

HEX_VALUE
	:	'0x' (HEX_DIGIT)+;
	
prog	:	identification+ ;

identification	:	definiton ','? (WS)*	-> definiton
		;
	
definiton	:	ID (' '|'\t')+ (DECIMAL_VALUE | HEX_VALUE)
		;

 

结果出错了:

[17:02:19] error(100): DDParserDemo.g:12:5: syntax error: antlr: MissingTokenException(inserted [@-1,0:0='<missing EOF>’,<-1>,12:4] at 😉

antlr MissingTokenException

 

 

【解决过程】

1.才注意到,原来是INT后面多个冒号:

INT :	'0'..'9'+;
    ;

 

去掉多余的冒号,即可:

INT :	'0'..'9'+;

 

【总结】

虽然有antlr的语法错误,但是此处AntlrWorks却没有报错,显示的是绿色的:

no error for anglr v3 syntax

所以,貌似此处属于语义错误?

否则,那就是antlrworks的bug了。

转载请注明:在路上 » 【已解决】error syntax error: antlr: MissingTokenException(inserted [@-1,0:0='<missing EOF>’,<-1>,12:4] at 😉

83 queries in 0.189 seconds, using 19.41MB memory