最新消息:20210816 当前crifan.com域名已被污染,为防止失联,请关注(页面右下角的)公众号

【已解决】PyCharm中安装MongoDB的插件:mongo4idea

PyCharm crifan 8662浏览

折腾:

【已解决】用PyCharm写Python的MongoDB代码并调试

期间,搜:

pycharm debug mongodb

发现竟然有专门的插件:

Mongo Plugin :: JetBrains Plugin Repository

MongoDB Plugin for PyCharm | Blog of Ken W. Alger

安装MongoDB并安装PyCharm的MongoDB插件 – CSDN博客

大家在mongodb上使用的GUI工具主要有那些? – 知乎

“友情提示:

请在 IDE的 repository 中安装,不要 单独下载安装.”

dboissier/mongo4idea: Mongo integration in Intellij

点击:

Search in repositories

点击Install后即可安装,安装后,点击:

Restart PyCharm

重启PyCharm后,点击右上角的:Mongo Explorer

点击设置:

点击+加号:

点击Test Connection

本地mongod的输出中可以看到:

<code>2018-03-29T17:20:41.344+0800 I NETWORK  [listener] connection accepted from 127.0.0.1:58704 #148 (4 connections now open)
2018-03-29T17:20:41.394+0800 I NETWORK  [listener] connection accepted from 127.0.0.1:58711 #149 (5 connections now open)
2018-03-29T17:20:41.414+0800 I NETWORK  [conn149] end connection 127.0.0.1:58711 (4 connections now open)
2018-03-29T17:20:41.415+0800 I NETWORK  [conn148] end connection 127.0.0.1:58704 (3 connections now open)
</code>

然后就可以看到刚添加的mongo的服务器localMongo了:

 

双击可以展开,看到子的数据库:

双击可以打开对应的窗口,可以看到数据:

的确不错,😄。

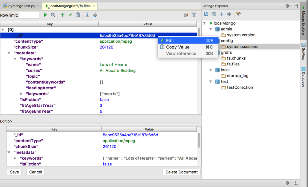
右键可以拷贝或编辑:

对于可以编辑的,编辑菜单才可以点击:

否则会灰色无法点击:

不过有个小缺点:

中的Copy Value,只能拷贝值,不能复制key。

还可以用表格方式查看:

后来继续保存数据,看到了fs.chunks的效果:

【总结】

PyCharm-》Preferences-〉Plugins-》输入 mongo 去搜 搜不到,再点击:Search in repositories -〉弹框中对于Mongo Plugin点击 Install -》稍等片刻-〉点击Restart PyCharm -》 重启PyCharm后,右上角会出现:Mongo Explorer -〉点击展开-》点击 🔧的图标去设置-〉进去配置中的Mongo Servers-》点击+加号-〉在弹出的Add a Mongo Server中,默认已经填写好:

Server url(s):localhost:27017

只要再输入一个Label,随便起个名字,比如: localMongo

在保证本地的mongo服务器正常运行的前提下,即(此处Mac)命令行中已经运行了mongod

去点击Test Connection验证-》会显示:Connecting to mongo server-〉Connection Test Successful-》本地的mongo服务中会显示:connection accepted from 127.0.0.1:58704 #148,表示的确连接成功了,然后点击OK保存即可。

然后再去:Mongo Explorer中即可看到新增加的服务器,点击展开,再点击节点,比如:

localMongo->gridfs->fs.files

其中:gridfs是之前自己测试时添加的GridFS的数据库。

即可打开窗口,显示里面的数据。

转载请注明:在路上 » 【已解决】PyCharm中安装MongoDB的插件:mongo4idea

83 queries in 0.320 seconds, using 19.42MB memory