crifan 13年前 (2013-03-28) 4635浏览
【问题】
在折腾:
【记录】尝试使用ANTLRWorks 1.5开发
的过程中,去调试: 结果先是准备: 再是连接: 结果出错: 【解决过程】
1.参考:
[antlr-interest] Cannot launch the debugge...
crifan 13年前 (2013-03-21) 3377浏览
antlr的技术上的优势
1.把之前的computing lookahead的数量级,从之前的O(n^k),降低到O(n*k)
即,从指数级,降低到,线性级。
也就是所谓的:linear approximate lookahead
...
crifan 13年前 (2013-03-21) 4377浏览
在开发antlr过程中,有一些和antlr相关的东西。
对于刚接触antlr的人来说,会对其有些疑惑,不是特别清楚这些东西与antlr本身的关系。
在此整理一下,与antlr有关的东西的作用和关系:
StringTemplate
在需要...
crifan 13年前 (2013-03-21) 4188浏览
想要真正搞明白antlr之前,其实有很多背景知识需要了解的。
对于这些背景知识,即使不去研究的很透彻,也要知道其基本概念,然后才可能真正的实现,对于antlr有个很好的了解。
下面简要整理一下,和antlr相关的一些背景知识:
antlr的背景知识
...
crifan 13年前 (2013-03-21) 3810浏览
antlr的历史版本
根据antlr的发展历史,到目前为止,一共有4大版本:
antrl v1 == PCCTS
1989年,第一版本发布的时候,叫做PCCTS。
也就是antrl v1.00
antrl v2
之前很长一段时间使用的,...
crifan 13年前 (2013-03-19) 8612浏览
【背景】
在用antlrworks新建一个antlr v3的示例代码: 其中有个fragment: 代码为:
grammar justDemo; ID : ('a'..'z'|'A'..'Z'|'_') ('a'..'z'|'A'..'Z...
crifan 13年前 (2013-03-15) 3734浏览
【问题】
用的是antlrworks 1.5rc2,去使用如下antlr v3的语法:
grammar DDParserDemo; options {
output = AST;
ASTLabelType = CommonTree; // ty...
crifan 13年前 (2013-03-14) 3393浏览
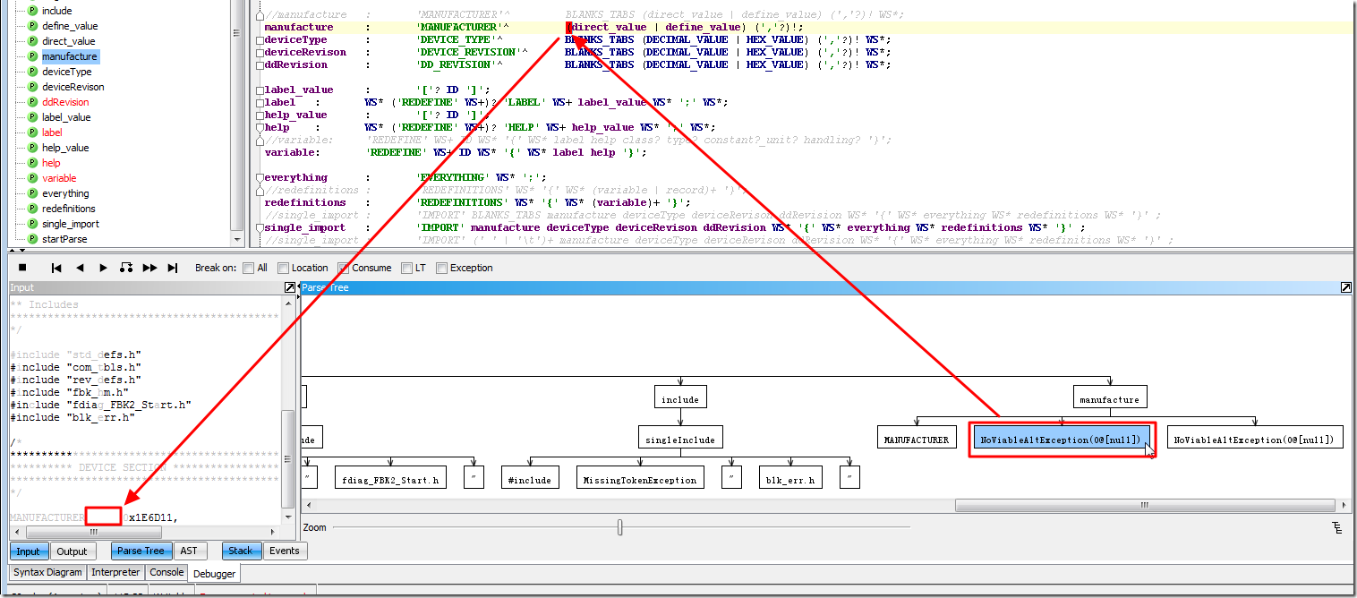
【问题】
在antlrworks 1.5rc2中,用antlr v3的语法,相关代码如下:
//fragment
BLANKS_TABS : (' '|'\t')+; manufacture : 'MANUFACTURER'^ BLANKS_T...
crifan 13年前 (2013-03-14) 5327浏览
【问题】
折腾:
【已解决】antlr调试解析出错:UnwantedTokenException(found=xxx)
的过程中,如果按照之前的逻辑:会自动匹配空格然后hidden掉
那么,之前自己手动添加的空格,都可以去掉了,比如针对
manufa...
crifan 13年前 (2013-03-14) 7733浏览
【问题】
在折腾:
【记录】尝试使用ANTLRWorks 2.0去进行ANTLR开发
的过程中,用ANTLRWorks 2.0编译运行Hello.g4,结果出现警告和错误。
先是解决了警告了:
【已解决】ANTLRWorks 2.0编译g4文件出现警...