【记录】使用Eclipse开发Antlr:创建antlr项目并编译
crifan 13年前 (2013-04-18) 4628浏览
【背景】 之前花了很多精力,终于下载到Antlr的Eclipse插件并安装成功: 【记录】折腾Antlr的Eclipse插件 并且配置好antlr: 【记录】配置Eclipse中的antlr 现在就可以用Eclipse去折腾Antlr的开发了。 1...
crifan 13年前 (2013-04-18) 4628浏览
【背景】 之前花了很多精力,终于下载到Antlr的Eclipse插件并安装成功: 【记录】折腾Antlr的Eclipse插件 并且配置好antlr: 【记录】配置Eclipse中的antlr 现在就可以用Eclipse去折腾Antlr的开发了。 1...
crifan 13年前 (2013-04-17) 4603浏览
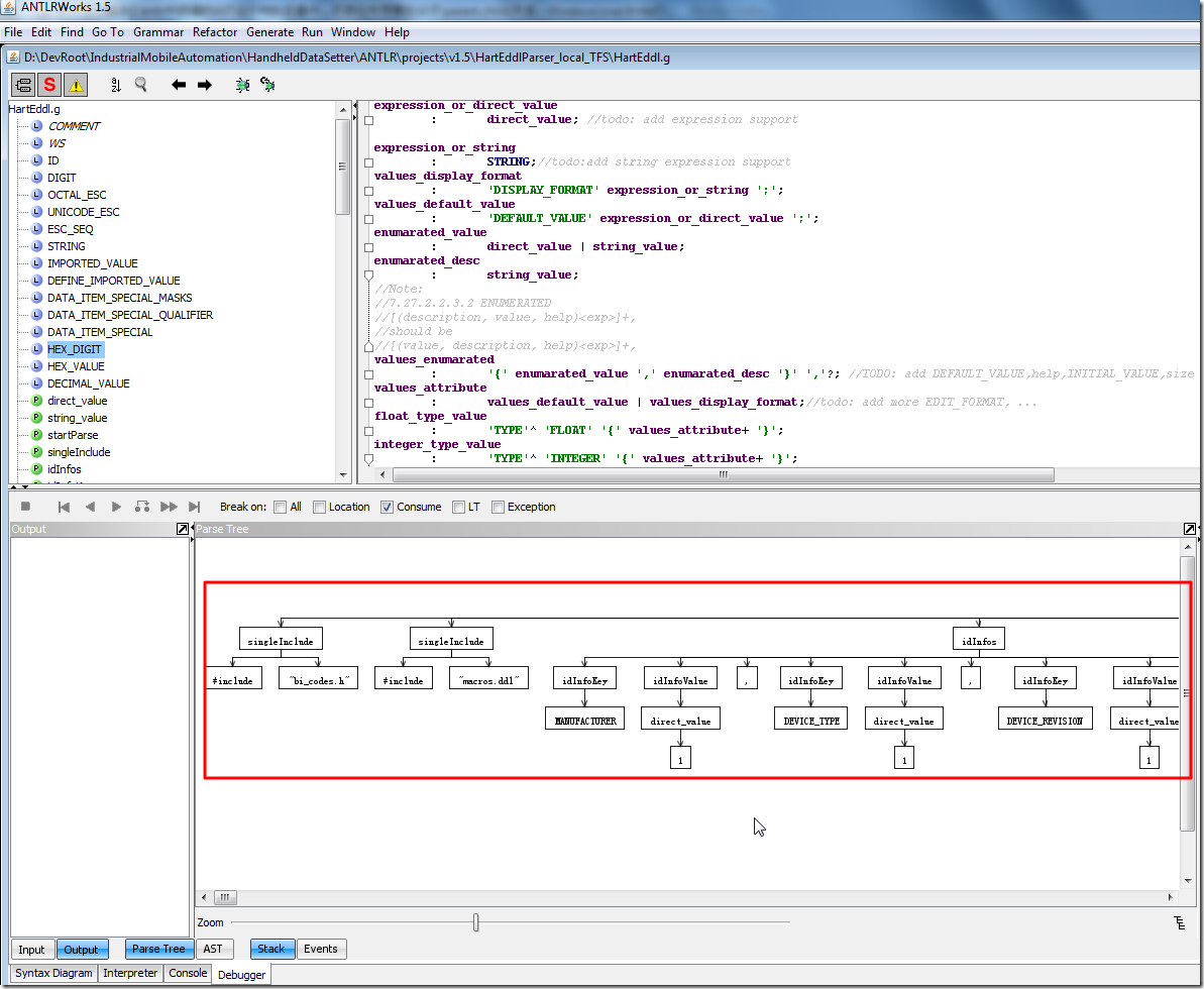
【问题】 antlrworks中调试antlr的语法,相关代码为: ID : ('a'..'z'|'A'..'Z'|'_') ('a'..'z'|'A'..'Z'|'0'..'9'|'_')*; fragment DIGIT : '0'..'9...
crifan 13年前 (2013-04-15) 4479浏览
【问题】 antlr开发过程中,已经写好了antlr的.g源代码了。 已经可以正常通过antlrworks调试出对应的树了: 但是,结果通过 Generate -> Generate Code 生成的代码,加到android项目中,调试出来的...
crifan 13年前 (2013-04-11) 3236浏览
【问题】 已经使用antlrworks,调试完毕antlr的代码。 现将对应的lexer和parser的java文件导入到了android项目中, 去写了测试代码去调试对应的输入文件。 但是结果调试时,执行到关键的代码处: HartEddlParse...
crifan 13年前 (2013-04-10) 3793浏览
【问题】 antlr v3的代码: grammar HartEddlParser; options { output = AST; ASTLabelType = CommonTree; // type of $stat.tree ref etc...
crifan 13年前 (2013-04-07) 3067浏览
【问题】 对于antlr v3的代码: startParse : (includes | id_info | variable | collection)+; //startParse : (singleInclude | id_info | var...
crifan 13年前 (2013-04-03) 4840浏览
【背景】 关于antlr的语法, 虽然之前也找到些资料: 【整理】ANTLR v3的语法 【整理】antlr语法中的fragment 但是还是不够完整,不够全面。 后来是找到了antrl作者写的官方书籍: 【资料下载】ANTLR的最全的官方文档:Th...
crifan 13年前 (2013-04-02) 4622浏览
【问题】 用antlrworks 1.5rc2,去调试antlr v3的代码,结果出错: 后来也就接着出现,无法打开对应的DebuggerTab。 其中,关于无法打开对应的DebuggerTab,之前就遇到了: 【已解决】ANTLRW...
crifan 13年前 (2013-04-01) 12399浏览
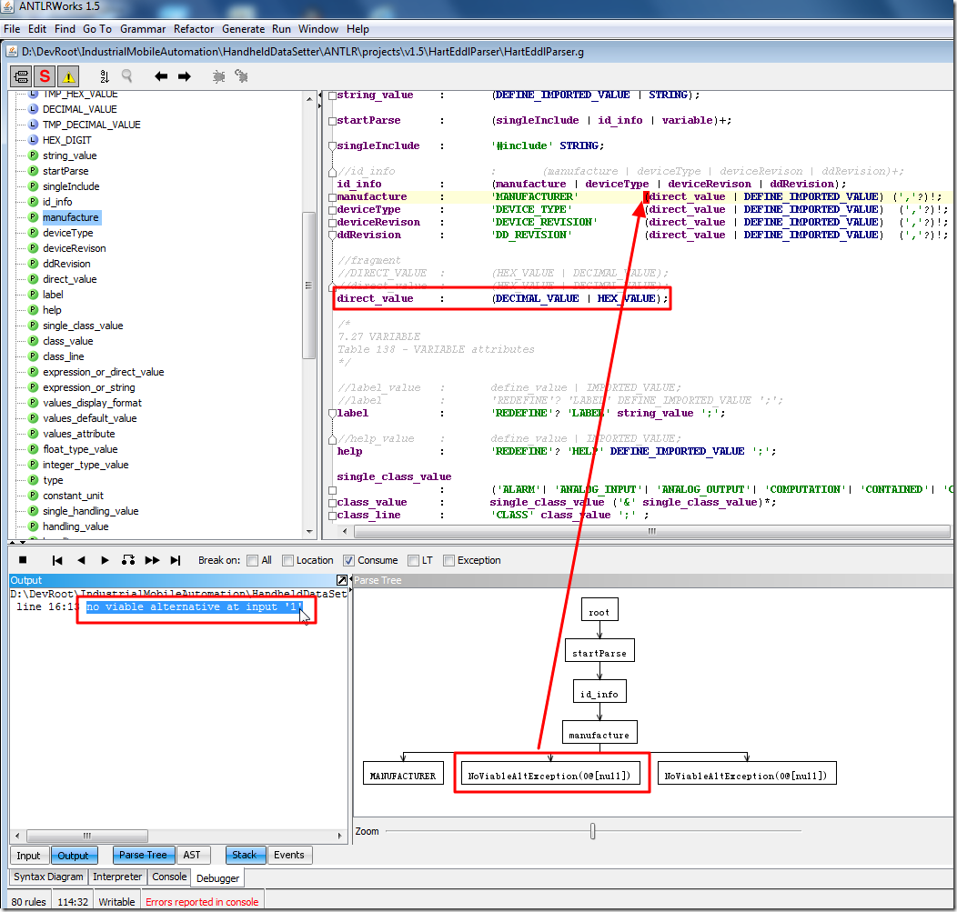
【背景】 折腾: 【未解决】antlr解析字符串STRING出错:no viable alternative at input,对应的错误是NoViableAltException(0@[null]) 的过程中,需要搞懂antlr中的lexer和pa...
crifan 13年前 (2013-03-28) 7059浏览
折腾antlr过程中,你会听说过一本书,叫做《The Definitive ANTLR Reference》,其是antlr的作者Terence Parr写的,可以说是最权威,最全面的,关于antlr的介绍了。 本来是要花很多美元,才能买到的,但现在...