crifan 13年前 (2013-03-05) 3132浏览
【问题】
在折腾:
【已解决】antlr调试时,antlr的语法是对的,但是却识别继续识别输入的内容
的过程中,换用antlrworks-1.2.2.jar去编译同样的代码:
grammar DDParserDemo; options {
out...
crifan 13年前 (2013-03-05) 4401浏览
【问题】
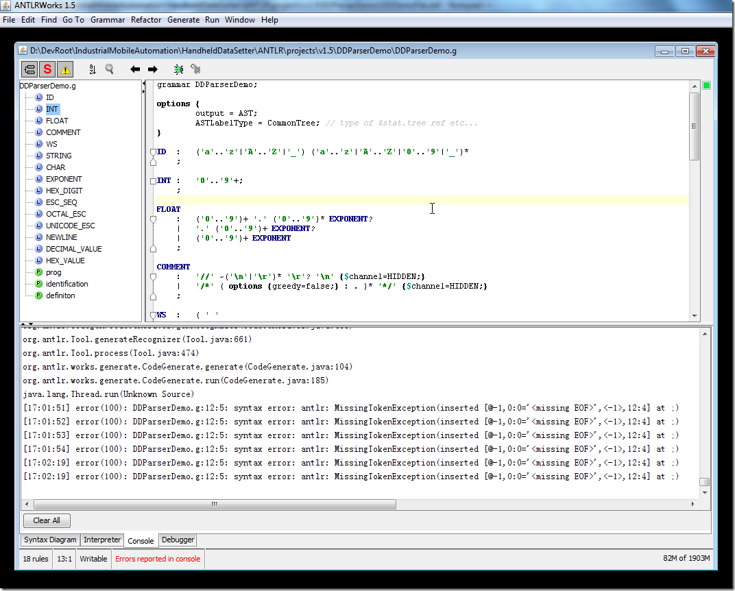
如下的antlr v3的代码:
grammar DDParserDemo; options {
output = AST;
ASTLabelType = CommonTree; // type of $stat.tree ref et...
crifan 13年前 (2013-03-04) 5287浏览
【问题】
写了个antlr v3的语法:
grammar DDParserDemo; options {
output = AST;
ASTLabelType = CommonTree; // type of $stat.tree ref et...
crifan 13年前 (2013-02-27) 3809浏览
【背景】
之前已经把Antlr的基本环境,集成到Android中了,可以在ADT中调试了:
【记录】把ANTLR v3整合到Android的App中
现在接着尝试把TreeParser的功能,解析生成AST的功能,集成进来。 1.参考官网:
How...
crifan 13年前 (2013-02-05) 2400浏览
JavaCC主页
http://javacc.java.net/
JavaCC文档
JavaCC [tm]: Documentation Index
JavaCC SVN代码
http://java.net/...
crifan 13年前 (2013-01-31) 2696浏览
1.本来之前就是过了antlrworks 1.5,不能用,结果换用antlrworks 1.4.3的:
【记录】尝试使用ANTLRWorks 1.5开发
2.正在用antlrworks 1.4.3呢,结果跳出对话框,让我升级到最新版本的antlrwo...
crifan 13年前 (2013-01-31) 4733浏览
之前已经可以在antlrworks中折腾简单的示例代码了:
【记录】尝试使用ANTLRWorks 1.5开发
接下来,就是想办法,将其antlr v3的整套环境,集成到Android的app中。 1.目前用的是基于Eclipse的ADT开发环境,...
crifan 13年前 (2013-01-29) 3208浏览
1.我们写源代码,然后通过antlr处理,生成对应的东西;
而源代码,支持三种类型: parsers
lexers
tree-parsers (也叫tree-walkers) 其中三种语法,都基本是类似的。
而用antlr所生成的东...
crifan 13年前 (2013-01-28) 5330浏览
【背景】
之前已经可以通过antlrworks 1.4去测试antlr的代码了:
【记录】尝试使用ANTLRWorks 1.5开发
比如这样的代码:
grammar ExprSimple; options {
output = AST;
AST...
crifan 13年前 (2013-01-25) 5824浏览
【背景】
在折腾:
【未解决】antlr v4中运行grun Hello r -tree,结果无输出
的过程中,无果,cmd下面用grun还是无任何输出。
所以现在接着去试试,使用antlrworks 2.0去试试。 1.之前从:
htt...