【已解决】antlr解析出错:MismatchedSetException(0!=null)
crifan 13年前 (2013-03-13) 2696浏览
【问题】 在antlrworks中,antlr v3的语法,用如下代码: grammar DDParserDemo; options { output = AST; ASTLabelType = CommonTree; // type of $...
crifan 13年前 (2013-03-13) 2696浏览
【问题】 在antlrworks中,antlr v3的语法,用如下代码: grammar DDParserDemo; options { output = AST; ASTLabelType = CommonTree; // type of $...
crifan 13年前 (2013-03-13) 5462浏览
【问题】 antlr v3的语法,在antlrworks中调试。 核心部分的代码是: fragment ID : ('a'..'z'|'A'..'Z'|'_') ('a'..'z'|'A'..'Z'|'0'..'9'|'_')* ; ...
crifan 13年前 (2013-03-13) 2971浏览
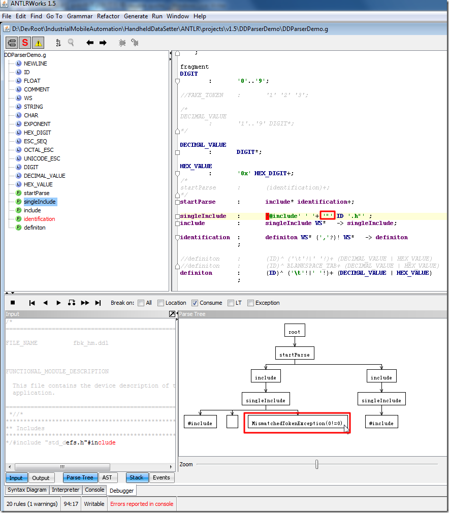
【问题】 折腾: 【已解决】antlr解析双引号出错:MismatchedTokenException(0!=0) 的过程中,去把ID之前的fragment去掉,变成: //fragment ID : ('a'..'z'|'A'..'Z'|'_')...
crifan 13年前 (2013-03-12) 3605浏览
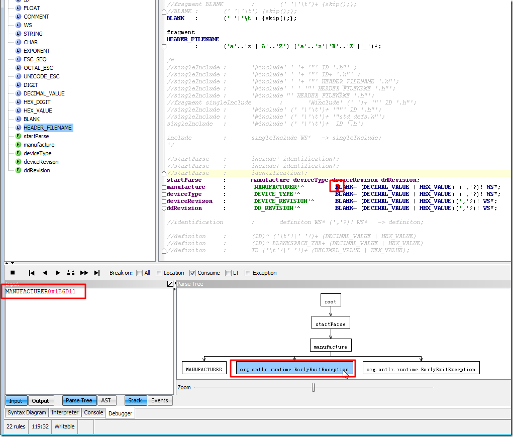
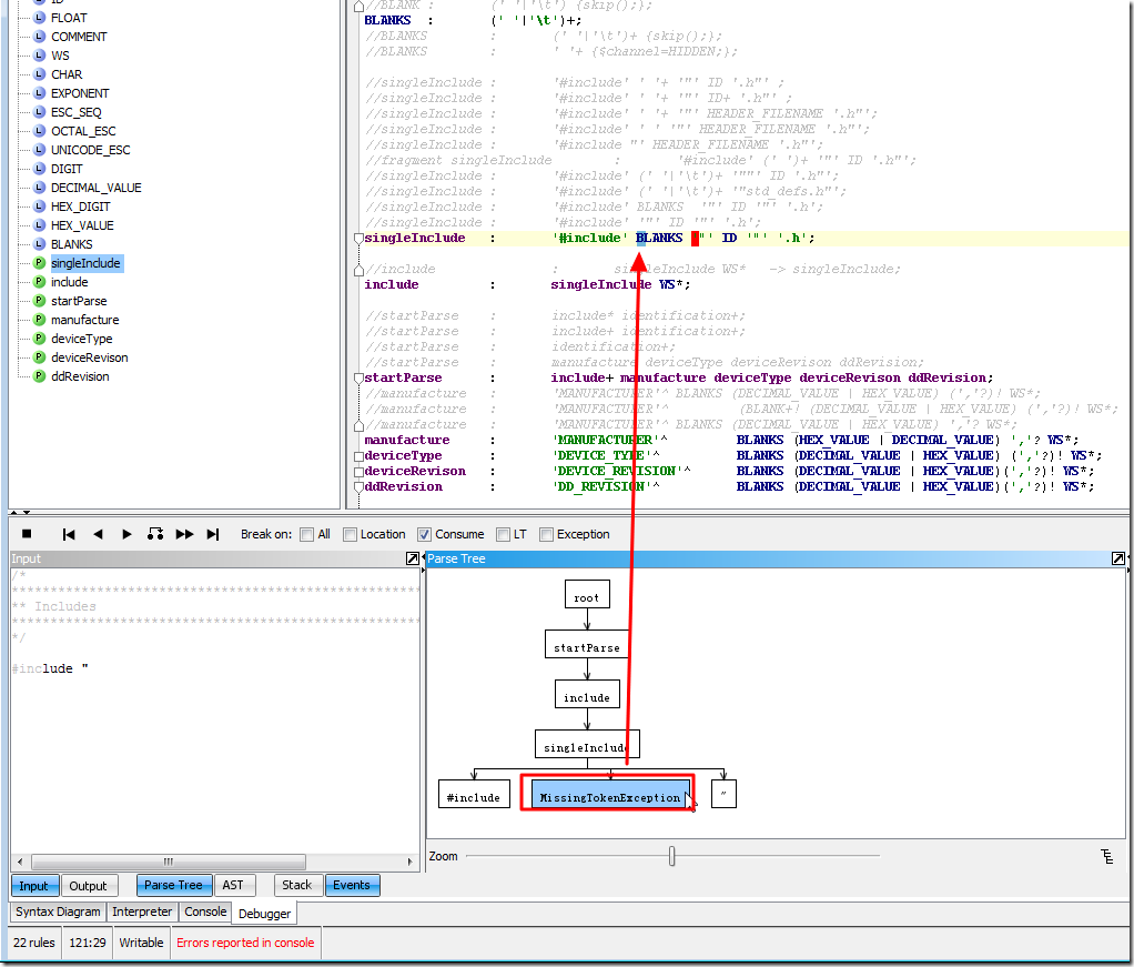
【问题】 折腾: 【基本解决】antlr v3中包含{skip();}的语法,调试解析时出错:org.antlr.runtime.EarlyExitException 的过程中,把语法改为: BLANKS : (' '|'\t')+ {$channe...
crifan 13年前 (2013-03-12) 4265浏览
【问题】 antlr v3,在antlrworks中,用如下语法: grammar DDParserDemo; options { output = AST; ASTLabelType = CommonTree; // type of $sta...
crifan 13年前 (2013-03-05) 2920浏览
【问题】 用antlrworks去调试antlr的语法文件,代码为: grammar DDParserDemo; options { output = AST; ASTLabelType = CommonTree; // type of $st...
crifan 13年前 (2013-03-05) 4500浏览
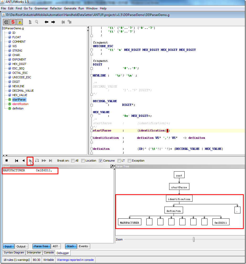
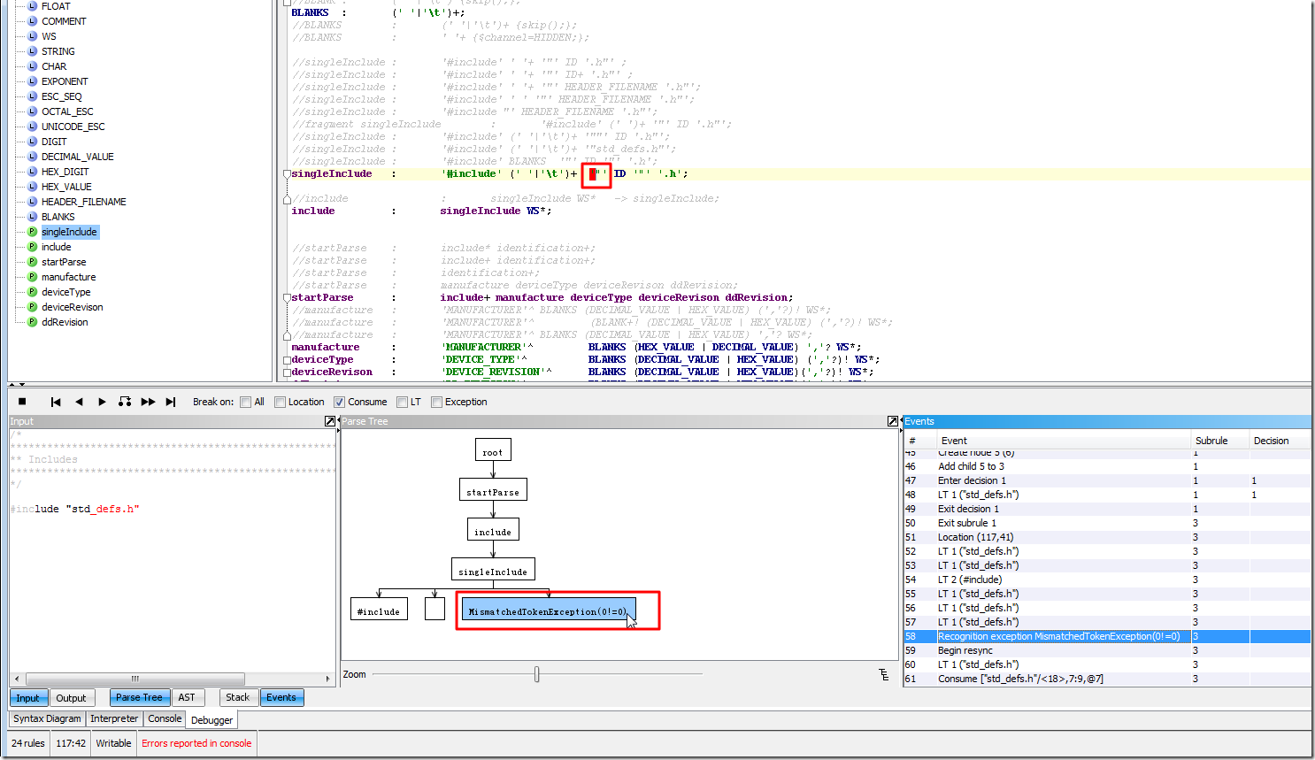
【问题】 使用如下代码: startParse : include* identification+; singleInclude : '#include' ' '+ '"' ID '.h"' ; include : sing...
crifan 13年前 (2013-03-05) 2772浏览
【问题】 antlr的代码: startParse : include* (identification)+; include : '#include' ' '+ '"' ID+ '.h"' WS* -> includ...
crifan 13年前 (2013-03-05) 5594浏览
antlr相关的东西 与antlr开发相关的东西,有几种: 核心库(antlr-x.x-complete.jar):开发的时候才需要 包含了: antlr:antlr核心库本身 stringtemplate:用于生成代码的? runtime...
crifan 13年前 (2013-03-05) 4420浏览
【问题】 对于antlr的如下代码: grammar DDParserDemo; options { output = AST; ASTLabelType = CommonTree; // type of $stat.tree ref etc....