最新消息:20210816 当前crifan.com域名已被污染,为防止失联,请关注(页面右下角的)公众号

【整理】WAGO的软件产品

Industrial Automation crifan 6095浏览

WAGO公司:

【整理】PLC领域相关厂商介绍:WAGO

在工业自动化领域内,不仅有很多硬件产品,也有很多软件产品。

除了PLC相关的IDE:

【整理】WAGO的PLC的IDE编程环境:WAGO-I/O-PRO CAA

之外,也还有其他很多软件产品。

整理介绍如下。

WAGO Automation Cockpit

WAGO Automation Cockpit

集成全部WAGO产品的开发环境

WAGO Automation Cockpit device config tool

 

集成的开发环境包括针对所有WAGO设备的配置,项目设计和编程。

包括HMI设备,还有WAGO-I/O-SYSTEM 750系列的适配器和控制器。WAGO Automation Cockpit也被用作全部WAGO工具软件(例如:ETHERNET-Settings, IO-CHECK,IO-Update)的中汇点。广泛的项目管理使网络和设备配置成为可能。 

软件确保在项目中一致数据管理。所有数据点一旦被输入,在项目中 即有效。IEC 61131编程环境(CoDeSys软件)被集成到设备程序中。

所安装CoDeSys软件版本的版本管理作为到来自WAGO Automation Cockpit另一个支持而被更新。 

WAGO Automation Cockpit包括下面的程序:

  • 759-911 WAGO-I/O-PRO CAA
  • 759-920 WAGO-I/O-CHECK

 

WAGO LNS Plug-In PRIO

WAGO LNS Plug-In PRIO soft screenshot

WAGO LNS Plug-In PRIO是用于将WAGO-I/O-SYSTEM 750 LonWorks®控制器连接到LON®网络的LNS Plug-In。 

具有以下功能:

  • 连接WAGO-I/O-PRO CAA编程软件(用户接口符合IEC61131-3标准)。 
  • 将IEC61131-3变量配置到网络变量,可分配为任何标准网络变量类型(SNVTs)。 
  • 网络/适配器的参数可调(send_on_reset, max /minimum_send_time, send_on_delta, 超时后默认掩码, … ) 
  • 通过网络可下载IEC61131应用程序
  • 最多52个网络变量,可用类型NVI/NVO:2/52; 20/32;26/26; 32/20; 52/0)

 

WAGO BACnet 配置器

WAGO BACnet config tool screenshot

WAGO-BACnet-Configurator配置器是王个独立的调试、配 置和管理软件。 

配置器完全支持WAGO 750-380 BACnet/IP控制器的BACnet-特殊功能。

配置器生成和配置WAGO BACnet/IP控制器并在IEC应用 程序和BACnet对象之间建立数据交换。输入和输出功能允许 

更多配置数据的处理。

为集成到现在BACnet/IP网络,BACnet设备可利用被扫描 时在浏览器中显示及可执行WAGO设备数据交换的功能。 

配置器的性能包括:在每个BACnet/IP控制器中项目和网 络的逻辑结构、控制器的地址以及客户机和服务器的配置。 

设备、对象和配置数据的描述在一个逻辑、结构网络和 浏览器。

取决于使用的功能,在线和离线操作都可以。

配置器显示了所有配置数据。用户可以更改数据、将数 据装载到另一个或几个控制器中并将其保存在一个覆盖文件中。 

配置器提供一个浏览器用于BACnet对象特征和修改当 前参数(更改通讯值、写特征值、利用BACnet服务等等)。另外,可向客户机服务处理LOG窗口。

 

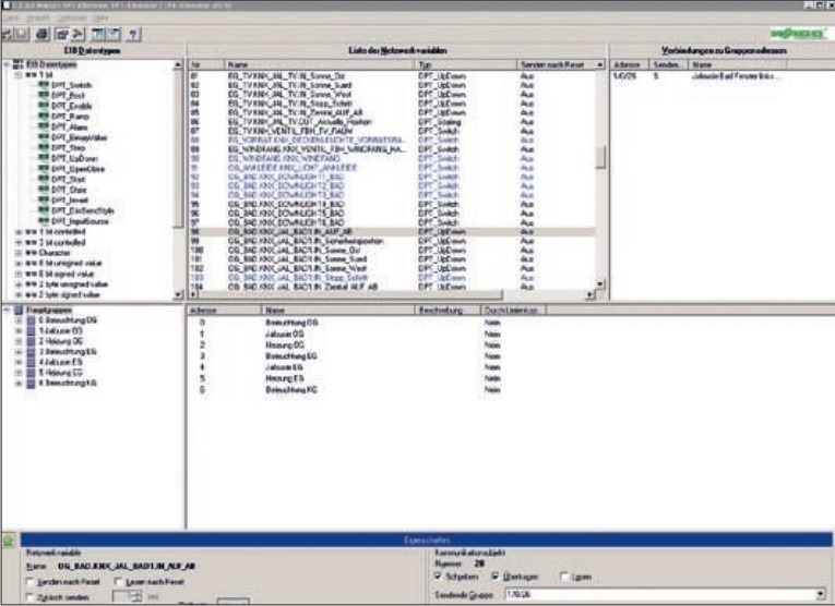
WAGO ETS3 插件

WAGO ETS3 plugin tool

WAGO-ETS3-Plug-In是ETS3产品数据库扩展,该数据库允 许使用WAGO产品,例如:753-646 KNX/EIB/TPI模块,750-849 KNX IP控制器以及KNXnet/IP路由器(由KNE模块和KNEnet IP控制器组成)。 

软件的增强结构提供直接导航,这使得有经验熟悉ETS 的用户和新用户都能快速使用。 

WAGO ETS3插件提供3个用户接口用于各种设备。取决 于模式的选择,支持任意一个KNX/EIB/TPI模块 KNX IP控制器或KNXnet/IP路由器(在第一个位置具有KNX模块的IP控制器)。 

在图形接口中,设置参数容易配置,只能为所显示的选 择设备设置需要的选项。 

可通过WAGO设备执行下面的配置:

  • KNX/EIB/TP1 模块
    • IET变量的输入/分配 (通讯对象)
    • 组地址的创建/配置
  • KNX IP控制器
    • IP地址的分配
    • IEC应用程序下载到控制器
    • IEC变量的输入/分配 (通讯对象)
    • 组地址的创建/配置
  • KNXnet/IP路由器
    • IP地址的分配
    • 发送多点传送地址的设置
    • 报文过滤/传输

图形化用户接口最重要的优势是方便并节省时间-特别是 当为组地址分配通讯对象。两种不同的托放选项和具有自动滤波功能的上下文菜单都支持用户选择想要的程序。

 

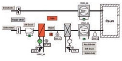
用于楼宇自动化的WAGO功能块

暖气、通风、空调:

用该库包含的功能块(FB)创建用于复杂的供暖、通风及空 调系统(HVAC)的自动化应用。 

这些措施包括故障监控、启动电路、防冻保护系统监控、风 扇控制(步进/连续)、空气混合阀控制、空气加热器控制、空气冷却器控制、房间/食物的空气温度喷雾控制、无夜间降温、夏季/冬季补偿器、热焓计算、过滤器的监控、堵塞保护等。

wago building automation framework

室内应用:

该库包含的功能模块已定制为专门用于楼宇自动化。他们以此帮助楼宇应用的快速编程。 

  • 照明
  • 调光器
  • 照明场景
  • 恒光控制
  • 百叶窗
  • 遮光帘
  • 以及其他应用

building automation several scenario

应用实例:

应用实例包含用于通讯应用的功能块(FB)。

  • EnOcean 无线技术
  • DALI
  • MP-Bus
  • KNX/EIB
  • M-Bus
  • E-Mail
  • SMS
  • MODBUS
  • AS-Interface
  • 以及其他应用

WAGOframe

WAGOframe

FDT frame 应用, 用于带DTM设备驱动器设备的参数设置、调试和诊断

WAGOframe makesure one jumplex conversion parameter

WAGOframe是一个基于FDT/DTM的软件,用于现场设备的参数设置、 调试和诊断。 

设备使用的DTM设备驱动文件需要使用WAGOframe DTM frame。

WAGOframe FDT应用提供一个向导,该向导使对组件的操作简单化, 例如WAGO JUMPFLEX DTM。举个例子,该向导可指导用户进行DTM设备驱动文件的不同操作模式。 

由于使用PC通讯接口,需要一根适当的包括DTM和通讯电缆。

 

WAGO接口软件

WAGO接口软件

用于MODBUS/TCP的OPC Server/DLL

WAGO interface soft use for MODBUS TCP OPC Server DLL

用于MODBUS/TCP的WAGO OPC Server

OPC标准规定了一个开放的工业接口能够被PC-based软件用于传 输数据。接口基于OLE(ObjectLinking and Embedding),COM(Component Object Model)及DCOM(Distributed COM)Windows技术。在工厂自动化应用中,OPC成为一种在工业应用程序或MS-Office程序与现场设备(例如:WAGO-I/O-SYSTEM)之间理想的连接标准。 

WAGO MODBUS/TCP OPC Server可使用户简单且方便地访问MODBUS/ TCP Ethernet设备。OPCServer 配置简单,缩短了培训及掌握时间。

用于MODBUS/TCP的WAGO DLL

DLL 使程序员能够编写他或她自己的自动化应用程序。

使用DLL可简单地访问WAGO以太网适配器/控制器,C语言及Visual Basic语言适于使用DLL。

 

WAGO的IO-CHECK

WAGO-I/O-CHECK

用于WAGO-I/O-SYSTEM 750系列产品启动诊断工具

WAGO-IO-SYSTEM 750 startup diagnostic tool

WAGO-I/O-CHECK是一个Windows应用软件,用于检测WAGO-I/OSYSTEM 750节点的输入信息和输出信息并显示该节点的组成。该软件容易 掌握且不必将节点连接到现场总线系统上。 

使用该软件能够读出节点的配置并以图形的方式显示在屏幕上。图形 可以同配置列表一起打印输出。两者合起来构成一个完整的节点文档。 

用WAGO-I/o-CHECK可以显示和确定I/O模块的过程数据。在启动前 可以检测包括所有的传感器和执行器在内的现场配线。 

对于一些特殊接口模块、RTP及热电偶模块可使用这个软件对诸如波 特率或传感器类型等参数进行具体配置。

WAGO-I/O-CHECK与节点之间通过一个通讯电缆建立通讯连接,该电缆用于连接适配器和PC机的串行接口。

 

举例:

集成I/O-CHECK用于安全配置到工程工具

integrate wago io check tool into system

转载请注明:在路上 » 【整理】WAGO的软件产品

90 queries in 0.242 seconds, using 19.33MB memory